go-drive介绍

go-drive是一款轻量级开源云存储聚合工具,通过统一Web界面无缝整合本地磁盘与主流云存储服务。它让用户像操作本地文件夹一样管理分散在FTP、SFTP、S3、OneDrive、Google Drive等平台的文件,彻底解决多云端存储的碎片化管理痛点。

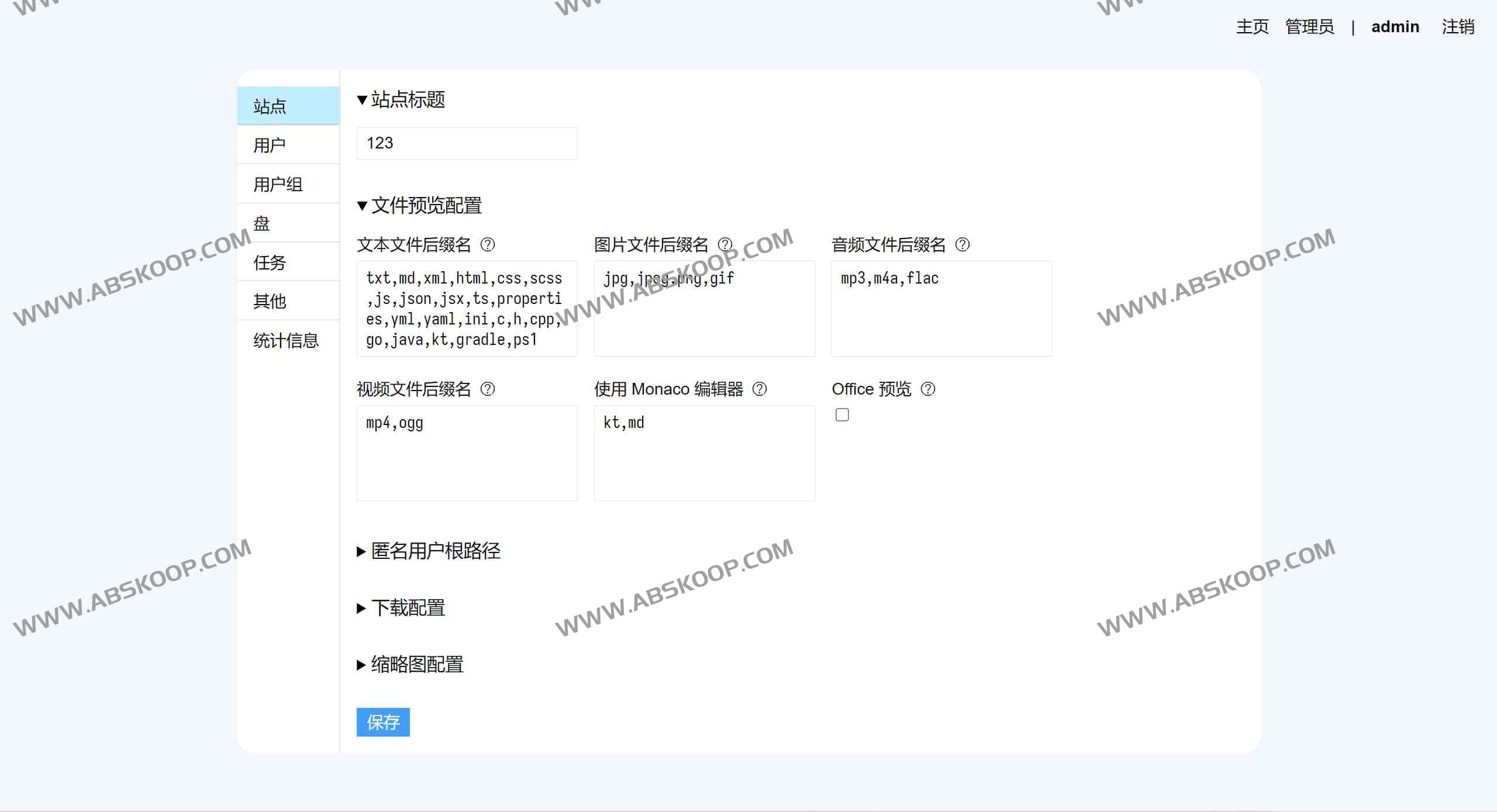
go-drive截图界面

文件管理

缩略图模式

Drive 设置

站点设置

支持的存储类型

  • 本地文件系统:直接映射物理磁盘

  • 主流协议:FTP/SFTP/WebDAV

  • 公有云平台:Amazon S3、Microsoft OneDrive(含世纪互联版)、Google Drive、Dropbox、七牛云
    所有存储源均可并行挂载,实现跨平台文件流转。

核心功能亮点

智能文件管理

拖拽上传文件夹、Ctrl+V粘贴系统文件、Alt+点击快速下载等快捷操作大幅提升效率。支持断点续传与大文件打包下载,部分云端传输可直连(不消耗服务器流量)。

企业级管控能力

基于用户/组的精细权限控制系统,可针对目录或文件设置访问规则。管理员独有的路径挂载功能,能将任意文件节点映射到目标位置。

多媒体与开发支持

  • 图片浏览:PhotoSwipe画廊模式

  • 音频播放:集成APlayer组件

  • 在线编辑:文本(CodeMirror)与代码(Monaco Editor)双模式

  • 自动生成缩略图:自定义生成策略

高级扩展特性

  • WebDAV网关:兼容第三方客户端访问

  • 定时任务引擎:通过gocron执行文件复制/移动/删除或JavaScript脚本

  • 搜索优化:全局文件索引加速检索

部署与配置

推荐Docker容器化部署,也提供直接运行和手动构建方案。通过直观的管理界面添加存储源,支持自定义站点样式、匿名访问路径、预览配置等参数。常见问题如Nginx反向代理配置、路径挂载异常等均在文档提供解决方案。

go-drive如何使用

演示站点:https://demo.go-drive.top
文档中心:https://go-drive.top
GitHub 仓库:https://github.com/devld/go-drive

By Jason